Instance Verification Kit (IVK)
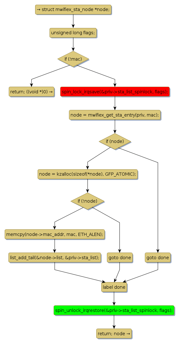
spin lock @ [10312+51+/linux-3.19-rc1/drivers/net/wireless/mwifiex/util.c]
Instance Signature: sta_list_spinlock
|
The Matching Pair Graph:
|
|
Function Name
|
Control Flow Graph (CFG)
|
Events Flow Graph (EFG)
|
Source Correspondence
|
|
mwifiex_add_sta_entry
|
|
|
[10160+21+/linux-3.19-rc1/drivers/net/wireless/mwifiex/util.c]
|